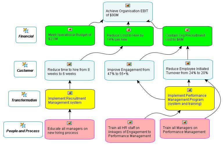
الخرائط الإستراتيجية The Strategy Maps الخرائط الإستراتيجية وسيلة إبتكاها روبرت كابلن وديفيد نورتون أصحاب فكرة بطاقات الأداء المتوازنة أو قياس الأداء المتوازن وهى تعمل على مساعدة القائمين في تطبيق هذا المفهوم . المصدر: http://autodesarrollate.vitro.com/PORTAL/autodesarrollate/portal/pdf/StrategyMaps.pdf StrategyMaps More than 75 percent of the average company’s market value comes from intangible assets that traditional metrics don’t measure. The […]
Category Archives: أكاديمي
القيادة الإدارية
إدارة المشروعات (1) مقتطفات من كتاب مبادىء الإدارة دكتور سعد بحيري أستاذ إدارة الأعمال دكتور عبدالرحيم محمد استشاري التخطيط الاستراتيجي وقياس الأداء المؤسسي تعريف المشروع: المشروع هو نشاط تستخدم فيه موارد معينة وتنفق من أجله الأموال للحصول على منافع متوقعة خلال فترة زمنية معينة , و قد يكون المشروع زراعى أو صناعى أو سياحى أو […]
؟Book review — Who Says Elephants Can’t Dance by Louis V. Gerstner, Jr. Harper Business, 2002 ISBN: 0-06-052379-4 Cover price: US$27.95 372 pages http://www.ibm.com/developerworks/rational/library/2071.html Who Says Elephants Can’t Dance? is an account of IBM’s historic turnaround as told by Louis V. Gerstner, Jr., the chairman and CEO of IBM from April 1993 until March 2002. […]
فيما يلي احدى التجارب لتطوير التعليم المدرسي من قبل القطاع الخاص في الولايات المتحدة الامريكية و هي تجربة شركة ميكروسوفت التي اطلق عليها اسم استراتيجية المواهب الوطنية A National Talent Strategy و التي تركز على تطوير العلوم الأربع الرئيسية لدى الطلاب و التي تختصر بالكلمة STEM وهي اختصار Science-Technology- Engineering – Math The United States […]
Built to Last: Successful Habits of Visionary Companies Author s: Jim Collins and Jerry I. Porras جاء هذا الكتاب من خلال مشروع بحثي إستمر 6 سنوات في جامعةStanford قام به خريج school of Business وهو James C. Collins and Jerry I. Porras تم تنفيذ البحث بشكل إستثنائي على عدد من الشركات واستمر لفترة طويلة و […]
Business Letters for Busy People.
إدارة الإستراتيجية خمس خطوات نحو الهدف دكتور عبدالرحيم محمد استشاري التخطيط الإستراتيجي وقياس الأداء المؤسسي *protected email* عنوان الكتاب: إدارة الإستراتيجية خمس خطوات نحو الهدف المؤلف: دكتور عبدالرحيم محمد الناشر: دار المعارف المصرية الطبعة: الأولى سنة النشر: 2012 الكتاب موجود حاليا بمكتبات دار المعارف ومكتبات الأهرام الفصل الأول فلسفة التخطيط الإستراتيجي يتناول الفصل الأول الفلسفة الرئيسية […]
دراسة منظمة Veterans Benefit Administration (VBA) في تطبيق آلية جديدة في قياس الأداء. المرجع: Kaplan, Robert and Norton David, The Strategy-Focused Organization: How Balanced Scorecard Companies Thrive In The New Business Environment, (Boston: Mass. Harvard Business School Press, 2001).pp142-143. تم تطبيق مدخل قياس الأداء المتوازن فى الكثير من الأجهزة الحكومية فى الولايات المتحدة […]










